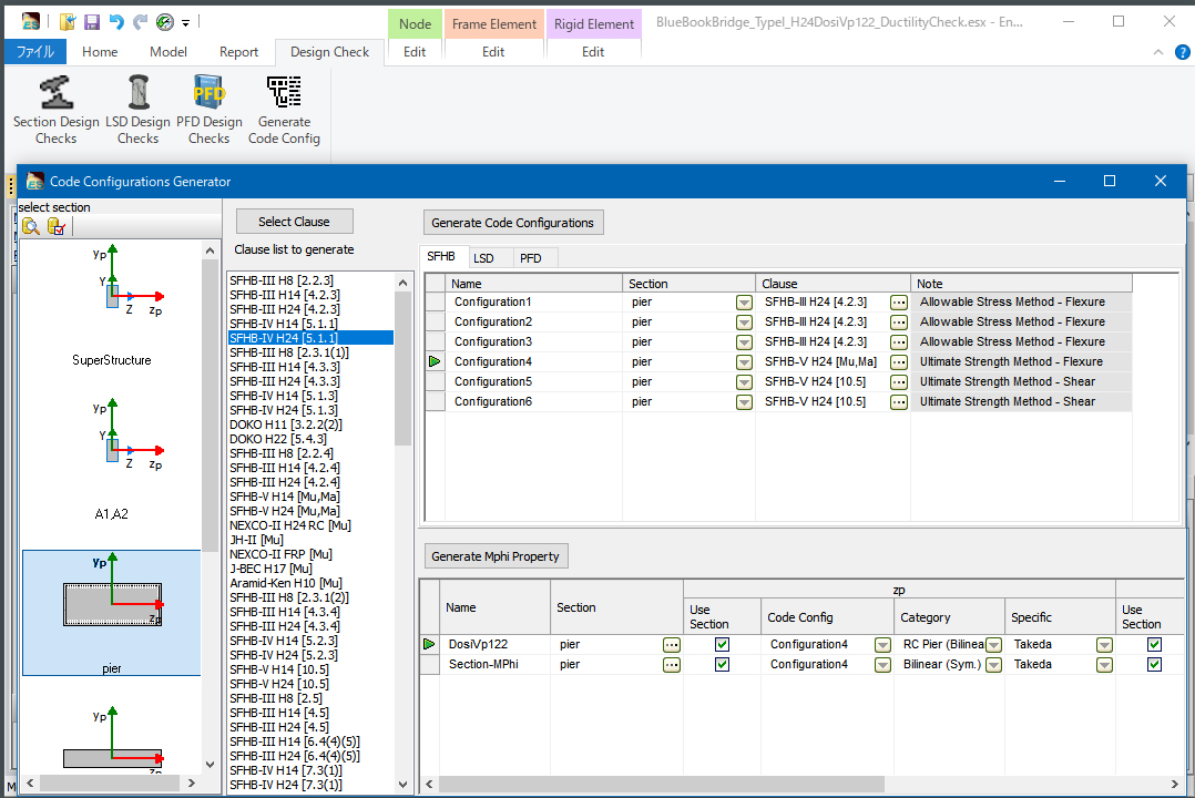
We have added a simple input screen. Details required for the section test
is automatically input from sections, and M-φ characteristic is automatically
created (Fig.2).
 |
| Fig.2 Simplified input for section test |
So far, it was difficult for users to understand the correct input order
since the location that section and section test details were input and
that M-φ characteristic was input were not close. This time, users
can call the simple input window from section creation (Navigation "Model
Properties | Frame Element Properties | Section Thumbnails"), select
several conditions on the specification, and generate detailed input for
section test automatically. M-φ characteristic cooperating with section
can be created by just pressing a button if required.
The simple input window can also be displayed from the ribbon.
This function is also useful for checking existing files since the section
test detailed input values cooperated with created section and M-φ characteristic
are recognized automatically in the simple input screen.
The simple input screen corresponds to the detailed input for verification
based on specifications before 2012, specifications in 2017 (partial factor
method), and limited state method. |